历史上的今天
今天是:2024年12月12日(星期四)
2018年12月12日 | stm32程序无法进入main函数解决方法
2018-12-12 来源:eefocus

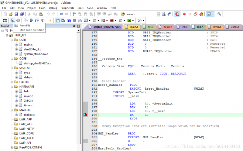
如图所示,进入调试之后,点击运行run(f5),没有反应,程序也停留在红点 BX RO之处,点击运行F5旁边的向右的黄色小箭头→,进入汇编运行查看,如下图

停留在0x08000908 BEAB BKPT 0xAB 地方,不往下执行,动都不动,原因是可能使用了printf函数。
以前使用printf 都很顺利,程序可以很自然地通过串口输出字符串,最近使用printf时,程序总是进不去,就是连MAIN函数都不会执行了,只要把printf屏蔽了,软件就可以正常运行
这个问题的解决办法是:
在项目设置中 选择 target选项卡 然后选择 USE Mcrolib 这样就可以了
就是说要用printf函数时要用"Use MicroLIB"库,即: C 微库(microlib)
还有一种方法:
标准库函数的默认输出设备是显示器,要实现在串口或LCD输出,必须重定义标准库函数里调用的与输出设备相关的函数,printf输出到串口,只需将putc里面的输出指向串口就行,另外在使用标准库函数时必须避免半主机模式,方法是在main文件里加代码:
void _sys_exit(int x)
{
x = x;
}
int fputc(int ch, FILE *f)
{
while((USART1->SR&0X40)==0);
USART1->DR = (u8) ch;
return ch;
}
史海拾趣
|
休了病假或产假吗?你需要注意了 病假和产假是一个很好的福利制度,最近发现公司里怀孕的人比较多,大多数人认为法定的“病假或产假”是严格受法律保护的权利,但是你一定要注意,这有可能会把你陷入两难境地。当然,当你休长期病假 ...… 查看全部问答> |
|
情况是这样的,前两天我的程序莫名其妙的在调用一个函数之后跳到一个地方去执行了,倒是没有司机,但是这个是很异常的,对这个问题,深入研究发现问题源于stack内的返回地址的低2Byte被函数操作意外修改了,再深入研究发现memcpy()造成,解决之后, ...… 查看全部问答> |
|
单/双50元/款 ( 长宽在5CM以内)数量10PCS交期 3-4天单/双100元/款(长宽在10CM以内)数量10PCS交期3-4天四层500元/款 (长宽在10CM以内)数量10PCS交期5-6天六层1200元/款(长宽在10CM以内)数量10PCS交期6-7天最小孔0.2MM 最小线0.1MM备注:以上 ...… 查看全部问答> |




