历史上的今天
今天是:2025年08月05日(星期二)
2019年08月05日 | STM32F042F6P6-USB设备开发最小系统之键盘示例
2019-08-05 来源:eefocus

最常见的USB设备要数鼠标和键盘了,STM32F042F6P6这块小板(这里可购买,留言有优惠:购买链接)的鼠标示例已经写了,现在来写下模拟键盘的示例.
不多说,开始配置,打开STM32CubeMX,选择STM32F042F6P6芯片,开启pin脚映射,打开USB设备,选择USB设备为HID,设置按键和LED对应引脚的输入输出模式:

配置按键和LED引脚的状态及备注名:

可以在此修改USB设备名称、厂家、PIDVID等:

配置工程输出参数,然后生成并打开工程:

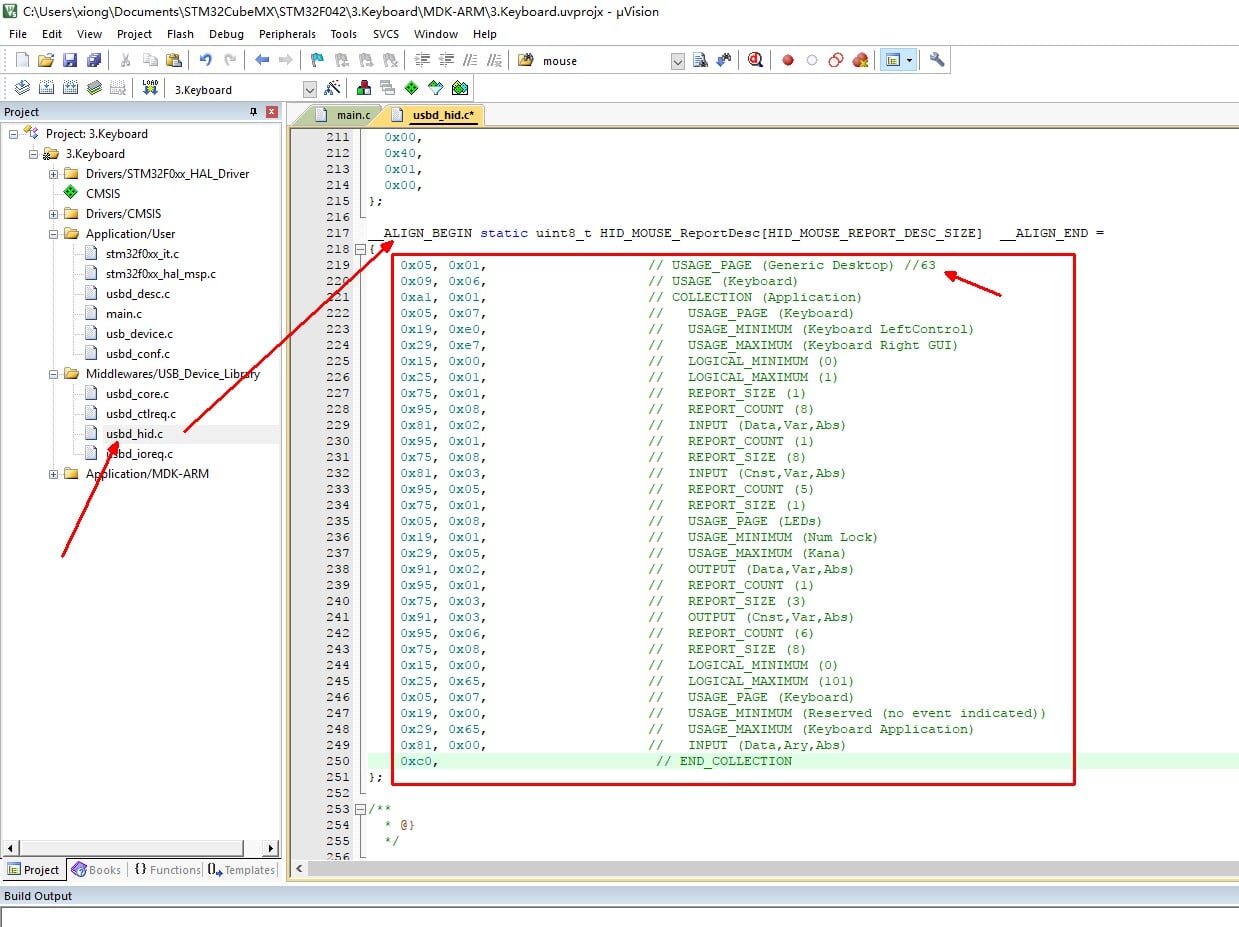
按图中所示打开usbd_hid.c文件,找到HID_MOUSE_ReportDesc数组定义处(默认生产HID设备为Mouse,这里数组名不影响,只要里面的描述符是键盘的就行),修改成如下数据:
0x05, 0x01, // USAGE_PAGE (Generic Desktop) //63 0x09, 0x06, // USAGE (Keyboard) 0xa1, 0x01, // COLLECTION (Application) 0x05, 0x07, // USAGE_PAGE (Keyboard) 0x19, 0xe0, // USAGE_MINIMUM (Keyboard LeftControl) 0x29, 0xe7, // USAGE_MAXIMUM (Keyboard Right GUI) 0x15, 0x00, // LOGICAL_MINIMUM (0) 0x25, 0x01, // LOGICAL_MAXIMUM (1) 0x75, 0x01, // REPORT_SIZE (1) 0x95, 0x08, // REPORT_COUNT (8) 0x81, 0x02, // INPUT (Data,Var,Abs) 0x95, 0x01, // REPORT_COUNT (1) 0x75, 0x08, // REPORT_SIZE (8) 0x81, 0x03, // INPUT (Cnst,Var,Abs) 0x95, 0x05, // REPORT_COUNT (5) 0x75, 0x01, // REPORT_SIZE (1) 0x05, 0x08, // USAGE_PAGE (LEDs) 0x19, 0x01, // USAGE_MINIMUM (Num Lock) 0x29, 0x05, // USAGE_MAXIMUM (Kana) 0x91, 0x02, // OUTPUT (Data,Var,Abs) 0x95, 0x01, // REPORT_COUNT (1) 0x75, 0x03, // REPORT_SIZE (3) 0x91, 0x03, // OUTPUT (Cnst,Var,Abs) 0x95, 0x06, // REPORT_COUNT (6) 0x75, 0x08, // REPORT_SIZE (8) 0x15, 0x00, // LOGICAL_MINIMUM (0) 0x25, 0x65, // LOGICAL_MAXIMUM (101) 0x05, 0x07, // USAGE_PAGE (Keyboard) 0x19, 0x00, // USAGE_MINIMUM (Reserved (no event indicated)) 0x29, 0x65, // USAGE_MAXIMUM (Keyboard Application) 0x81, 0x00, // INPUT (Data,Ary,Abs) 0xc0, // END_COLLECTION

再打开usbd_hid.h文件,修改HID_MOUSE_REPORT_DESC_SIZE的值为63.

编译工程,下载到板子上,插上USB线连接到电脑上,是不是识别出为键盘设备了呢?

继续修改main.c文件,添加头文件
#include "usbd_hid.h"

添加一个数组变量,用于传输键盘参数的,byte0是传控制键;byte1是保留键,不用改;byte3~byte7都可以存放传输的按键值
/*
* buffer[0] - bit0: Left CTRL
* -bit1: Left SHIFT
* -bit2: Left ALT
* -bit3: Left GUI
* -bit4: Right CTRL
* -bit5: Right SHIFT
* -bit6: Right ALT
* -bit7: Right GUI
* buffer[1] - Padding = Always 0x00
* buffer[2] - Key 1
* buffer[3] - Key 2
* buffer[4] - Key 3
* buffer[5] - Key 4
* buffer[6] - Key 5
* buffer[7] - Key 6
*/
uint8_t buffer[9] = {0x00, 0x00, 0x00, 0x00, 0x00, 0x00, 0x00, 0x00};
添加按键检测及传输键值到电脑的代码:
if(HAL_GPIO_ReadPin(KEY_GPIO_Port,KEY_Pin) == 0)
{
HAL_GPIO_WritePin(LED_GPIO_Port, LED_Pin, GPIO_PIN_SET);
buffer[0] = 0x02; //shift
buffer[2] = 0x04; // a
USBD_HID_SendReport(&hUsbDeviceFS, buffer, 8); //send
HAL_Delay(15); //delay
buffer[0] = 0x00;
buffer[2] = 0x00;
USBD_HID_SendReport(&hUsbDeviceFS, buffer, 8);
HAL_Delay(15);
while(HAL_GPIO_ReadPin(KEY_GPIO_Port,KEY_Pin) == 0)
HAL_Delay(15);
}
else
HAL_GPIO_WritePin(LED_GPIO_Port, LED_Pin, GPIO_PIN_RESET);
对应键值可和此文件中的HID Usage ID对应,是16进制(如字符‘a’对应键值为0x04),pdf文件在附件中有(
USB_HIDtoKBScanCodeTranslationTable.pdf):

再编译文件下载到板子上,试试按下按键时是不是在电脑上就输入了一个大写的‘A’呢?

史海拾趣
|
当我屁颠屁颠地跟在老师后面不厌其烦询问如何编写某个程序的时候,老师总是对我说先画出你程序的 控制流程序图吧。当时觉得麻烦,也就把这经验之谈当成了一阵风吹过。现在,走上了程序开发这条路 ,才知道开发之前系统的规化一下自已的思路是 ...… 查看全部问答> |
|
关键字:网络摄像头 网络摄像头因其体积小、重量轻、耗电省安装使用方便、价格低廉等优点,近年来在可视门铃、公共场所图像监视方面得到广泛应用。 目前,市场上价位较低的CCD黑白网络摄像头仅一百余元,而价位 ...… 查看全部问答> |
|
星期五和琳子姐搞定了 忆阻器 的专题。 晚上打开看了看,发现还有一些东西忘了放上去。 内容如标题所言。 其实,这也是做这个专题花费时间最多的部分:阅读两篇 ...… 查看全部问答> |
|
呵呵,我做了一个实验 室视频监控系统设计, 在 最后观看时 发现,在上位机上用 techview.exe 观看时可以看到视频图像,但是在IE浏览栏里输入我的ARM板的IP时(我已经安装了Java Web Start 软件),按说应该可以查看图像啦,可是网页却无法显示,这 ...… 查看全部问答> |
|
MSP430学习心经(一)ClockMSP430根据型号的不同最多可以选择使用3个振荡器。我们可以根据需要选择合适的振荡频率,并可以在不需要时随时关闭振荡器,以节省功耗。这3个振荡器分别为:(1)DCO 数控RC振荡器。它在芯片内部,不用时可 ...… 查看全部问答> |




