历史上的今天
今天是:2024年11月08日(星期五)
2021年11月08日 | STM8 定义大数组 报错 #error clnk Debug\demo.lkf
2021-11-08 来源:eefocus
今天再编写STM8的时候发现定义大数组编译无法通过,通过网上查询终于编译通过了,再次方便自己记录,写得有问题或者不好的不好请指教。
1.错误示例:

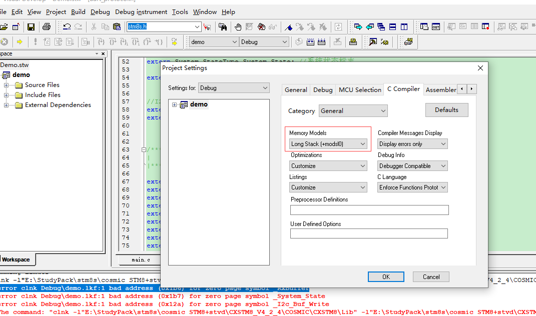
2.打开对话框

3.修改project settings -> C Compiler -> General ->Memory Models :选择Long Stack[+modsl];

4.重新编译通过

上一篇:STM8 Cosmic 报错
下一篇:梦之墨T系列产品的又一次完美亮相
史海拾趣
|
哪位大虾有什么好方法使51单片机的P0口上拉到6.5V(单片机供电为3.3V,P0口用作输出口,产生0~6.5V的方波,无需驱动能力)。 我试过直接用10K电阻上拉的方式,由于PAD上有ESD结构,结果PIN脚上的电压被钳位置3.8V了。 不知哪位大虾能帮忙解决一 ...… 查看全部问答> |
|
我想用一个HINSTANCE类型的全局变量hInst保存在WinMain函数中初始化过的hInstance对象,即:hInst = hInstance,调试的时候发现hInstance有值,而hInst没有,为什么啊?… 查看全部问答> |
|
如题,请有过USB驱动开发经验的大侠们给我说说,我学USB驱动开发有将近半个月,但还是感觉没思路,感觉很模糊,请大虾们指教一般学这个的时候大概多久能学的差不多明白,包括自己编写USB驱动,文件系统相关,写写了 不胜感激或者请大家指点迷津!… 查看全部问答> |
|
先画一个大的背景,在指定的RECT处点击,会出现一张小图。当鼠标UP的时候,图会消失。 但是现在背景图太大。用最简便的方式会非常卡。每次都要重新刷新整个背景。 现在想用点击后出来小图。当DOWN的时候。把小图区域下的背景图先扣出。放到一个内 ...… 查看全部问答> |
|
急!!!!!用keybd_event发VK_BACK(0X08)居然能打开IE浏览器 定义了一个按键是退格键 keybd_event(VK_BACK, 0, 0, 0); 当在CE桌面时,点这个按键就默认打开IE浏览器 其他情况可以实现退格功能! 请问各位这个问题怎么解决呢… 查看全部问答> |
|
CQueuedPipe(Interrupt)::CheckForDoneTransfers - failure on TD 0x3e58c0, address = 1, endpoint = 1, errorCounter = 0, status field = 0x22 这是USB驱动里的调试信息中的一句话,谁知道呢?分不够再加。… 查看全部问答> |
|
目前监控系统中,存储和传输问题是首要面临的难关,大量无用视频信息被存储、传输,既浪费了存储空间又增加了带宽,智能分析的目的是为了视频存储所需要的空间减少从而缓解带宽压力,或者对于一些无用视频则采用低码流方式进行压缩或传输,更方便整 ...… 查看全部问答> |




