历史上的今天
今天是:2024年10月13日(星期日)
2018年10月13日 | STM32CubeMX系列教程
2018-10-13 来源:eefocus
STM32Cube 是一个全面的软件平台,包括了ST产品的每个系列。平台包括了STM32Cube 硬件抽象层(一个STM32抽象层嵌入式软件,确保在STM32系列最大化的便携性)和一套的中间件组件(RTOS, USB, FatFs, TCP/IP, Graphics, 等等).
直观的STM32微控制器的选择和时钟树配置
微控制器图形化配置外围设备和中间件的功能模式和初始化参数
C代码生成项目覆盖STM32微控制器的初始化符合IAR™,Keil的™和GCC编译器。
对于新的产品设计,我们强烈推荐使用STM32Cube来加速你的开发过程,并为以后的产品平台移植打下良好的基础。
1.新建工程
打开STM32cubeMX软件,点击New Project。选择对应开板MCU(STM32F103ZET6)。

选择工程后进入工程界面,如下图所示。

2. 配置外设。
RCC设置,选择HSE(外部高速时钟)为Crystal/Ceramic Resonator(晶振/陶瓷谐振器)

GPIO口功能选择,PF6,PF7,PF8,PF9为LED1-LED4.找到对应管脚设置为GPIO_Output模式。(黄色引脚为该功能的GPIO已被用作其他功能,可以忽略。绿色表示管脚已使用)
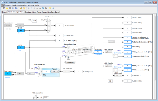
3. 时钟配置
时钟配置采用图形配置,直观简单。各个外设时钟一目了然。STM32最高时钟为72M,此处只有在HCLK处输入72,软件即可自动配置。(RCC选择外部高速时钟)。

4.功能外设配置

在配置框我们可以看到有几个区域,分别对应的功能设置如下
Multimedia(多媒体):音频视频、LCD
Control(控制):定时器
Analog(模拟):DAC、ADC
Connectivity(通讯连接):串口、SPI 、I2C、USB、ETH
SYStem(系统):DMA(直接存储器存取)、GPIO、NVIC、RCC、看门狗
middlewares(中间件): FreeRTOS、FATFS、LwIP、USB
此工程中DMA没用的不用配置,NVIC(嵌套中断向量控制器(Nested Vectored Interrupt Controller))配置中断优先级。RCC不用配置。

GPIO Pin Level (管脚状态):低电平
GPIO mode (管脚模式 ):推挽输出
Maximum output speed (最大输出速度):低速
User Label (用户标签):LED1
更改用户标签,管脚配置图会显示管脚的标签。

4. 功耗计算
这个根据配置的外设计算功耗,不用理会。

5. 生成工程报告
点击Project –>Generate Reports或者点击快捷图标生成报告。系统会提示先创建一个工程项目。点击Yes设置工程。

输入工程名,选择工程路径(注意不要出现中文,否则可能出错)。工具链/IDE选择MDK-ARM V5。最后面可以设置堆栈大小,此处默认不作修改。

在Code Generator中找到Generated files框,勾选Generated periphera initialization as a pair of '.c/.h' files per IP。外设初始化为独立的C文件和头文件。

点击生成报告,工程目录下会生成txt文件和pdf文件,里面记录了我们刚才的设置。
6. 生成工程代码
点击Project –>Generate Code或者点击快捷图标生成工程代码。

点击Open Project打开工程。到此就配置好工程外设初始化。

点击Build按钮,Build Optput信息框会输出没有错误没有警告。
6. 添加应用程序
在gpio.c文件中可以看到LED管脚的初始化函数。

在stm32f1xx_hal_gpio.h头文件中可以看到GPIO的操作函数。

在main函数中的while循环中添加LED流水灯效果的应用程序。

重新编译程序,点击下载到Open103Z-C开发板。如果提示错误,可以点击图标对Option for Target 的Dubug选项进行修改。(图上选的是ST-LINK)

点击Settings->Flash Download勾选 Reset and Run选项。这样程序下载后自动启动运行,不用再按一下复位或者重新上电才能运行。
程序下载到Open103Z-C开发板。可以看到LED1~LED4依次被点亮,实现流水灯的效果。
总结:STM32Cube提供了固件库,用户可直接调用固件库函数来开发,并且可以很好的实现STM32-MCU全系列的代码一致性。同时STM32CubeMX工具提供的可视化引脚、外设、时钟等配置功能,可以帮助快速完成工程的建立、初始化。大大降低了开发者的工作量。
后续我们会结合微雪Open746I-C开发板,通过STM32cubeMX系列教程讲解如何学习STM32F7系列的片上外设。通过STM32F7系列的学习,可以让各位更快的掌握其他系列的使用方法。
史海拾趣
|
全自己动手,他的博客:http://lea.hamradio.si/~s53mv/index.html 1MHz-2.5GHz reflectometer bridge 500MHz 10W dummy-load wattmeter ATC-transponder radar & DME-beacon simulator Low-power ATC-transponder for TCAS testing Exp ...… 查看全部问答> |
|
请问一下, 我想把dsp采集到的数据通过usb传到电脑上, 大概有哪些步骤,我听说要在电脑上做文件系统的函数, 还要编写电脑驱动, 但是本人对这些东西完全没有一个整体的概念, 能人们请帮忙啊, 能不能介绍一下大概流程,然后当中需要软件的可不可 ...… 查看全部问答> |
|
实验平台是华恒科技的ARM9-EDU实验箱,需要实现当箱上的小键盘输入1到5五个数字时,电机有五种不同的转速,并利用箱上的一个数码管显示输入的键值,同时利用箱上的16针扩展口接一个包含有5个LED的电路板,当小键盘输入1到5五个数字时,LED分别亮1到 ...… 查看全部问答> |
|
如何 提高cross compile改错能力(哪里有相关资料可以看)求 如何 提高cross compile改错能力(哪里有相关资料可以看)求 小弟学习 这方面知识,发现有很多错误 不知道如何修改 有些错误,改了但缺不知道为什么,现在很困惑 请高手,有经验的前辈 指点下!谢谢… 查看全部问答> |
|
急问:NMOS做开关,源极可否下拉电阻接地,导通时电压可以达到VDD=48V么 如题,我想要用NMOS做快速开关,源极下拉电阻接地,漏极接VDD=+48V,导通时将源极电压拉至+48V,不知道可不可以实现 如果可以的话,下拉电阻大概应该是多少,多谢多谢… 查看全部问答> |
|
Visual Studio 2005 + pocket access 程序开发给些意见 Visual Studio 2005 + pocket access 程序开发给些意见 本人PDA pocket PC 2003 + windows CE 5.0… 查看全部问答> |
|
渥瑞达“3G移动开发”免费试听课于北京交通大学举行,欢迎大家光临! 渥瑞达“3G移动开发”免费试听课于北京交通大学举行,欢迎大家光临! 渥瑞达“3G移动开发”免费试听课于北京交通大学举行,欢迎大家光临! 详情请参见 www.neworigin.net 同时欢迎大家与我们的609期学员交流!这期学员已与2月11日毕业 ...… 查看全部问答> |
|
LED本身的负载特性大大影响了用开关电源驱动它的可靠性。LED的负载特性,即伏安特性,属二极管特性。在一定区间内,LED两端电压的升高,使其电流的增长呈指数式,爆炸型的增长。故很多用开关电源驱动的LED的灯具,表现出很多不稳定特性。原因就是, ...… 查看全部问答> |




