历史上的今天
今天是:2024年10月08日(星期二)
2019年10月08日 | STM32CubeMX 软件使用学习笔记1
2019-10-08 来源:eefocus
1:CubeMX是ST公司开发的一款软件,旨在通过图形化的配置MCU方式,来减轻开发人员的工作量,让大家更轻松,快乐。
用户使用图形化工具配置MCU后,CubeMX可以根据用户选择的IDE,来生成对应的工程文件(包含了初始化代码),下文将介绍。
可以在ST的官网上查看CubeMX的功能介绍,并下载CubeMX. https://www.st.com/en/development-tools/stm32cubemx.html
2:CubeMX下载完成后,在安装时,会提示安装java sdk, 按提示安装即可。
3:安装完成后,打开软件,界面如下。

4:手动安装MCU软件包。菜单栏“Help”->“manage embedded software packages” , 可以看到STM32F0~F4 的安装包信息,根据自己需求安装对应的软件包。
5:创建一个简单的工程示例。
5.1 点击“New Project” (可能会卡,需要等待很长,好几分钟时间,提示在下载更新东西,如果不想等,就点cancel),会出现选择MCU型号的窗体,如下。我这里选择的是STM32F103系列的一款单片机,下图中还可看到此款单片机的价格,特点,原理图,文档等信息。

5.2 双击所选择的MCU所在行,既可进入图形配置窗体,如下图。可以直观的看到单片机的引脚图,单击对应的管脚,会弹出此管脚的功能选择框,按需要点击勾选。

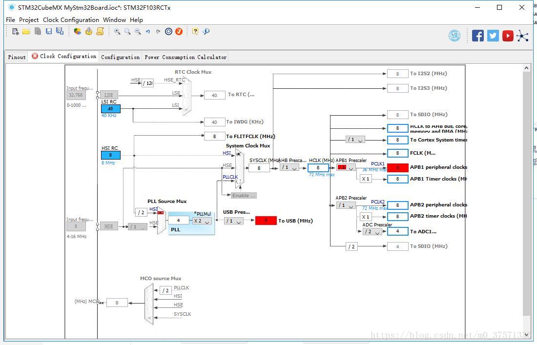
5.3 图形化的时钟配置。对于新手来说,面对STM32那复杂时钟树,都会懵逼的。CubeMX可以很简单点点鼠标来配置。点击“Clock Configuration”,就可以看到时钟的图形配置窗体,如下图(我这里因为配置了USB,而USB需要使用外部HSE时钟,而导致图形时钟配置报错,暂时不知道怎么处理)。

5.4 后面还有“Configuration”,“Power Consumption Calculator”,暂时不会用,以后再学习了。
5.5 生成初始化的工程文件1。菜单栏 点击“Project” ->“Settings...” 填入工程名,选择工程文件的保存位置,选择IDE,然后点击OK 。如下图(我的IDE工具是MDK V5)。

5.6 生成工程工程文件2. 点击菜单栏“Project”->“Generate Code”, 然后等一会,就会弹出,代码生成成功。点击“Open Project”,我的IDE MDK V5 就会打开刚生成的工程,如下图。


5.7 更多的CubeMX 使用,以后再好好学习。CubeMX的熟练使用可以提高开发的速度。
史海拾趣
|
1)精通c/c++编程语言,编程习惯良好 2)熟悉软件开发开发流程,有较强的设计能力和文档编写能力 3)较强的团队意识和沟通能力 4)熟悉sqlite数据库(可选) 5)熟悉GSM或者3G协议(可选) 6)熟悉Wince操作系统及其开发平台(可选) ...… 查看全部问答> |
|
void CLODlg::OnBnClickedButton1() { pSubDlg->ShowWindow(SW_SHOW); Sleep(2000); AfxMessageBox(_T(\"\")); } 就是这样的几行代码,每次我运行时, ...… 查看全部问答> |
|
程序好像没有运行这一部分(红色显示) 下面是我的程序: #include #include #include sfr AUXR = 0x8e; #define X_ADDR XBYTE[0x0000] #define Y_ADDR XBYTE[0x0100] #define CMD XBYTE[0x0200] #define DAT XBYTE[0x0300] unsigne ...… 查看全部问答> |
|
既然T0是51规定的计时器,那么就不应该可以让它定义为全局变量,但却可以,咋回事? 既然T0是51规定的计时器,那么就不应该可以让它定义为全局变量,但却可以,咋回事? $ep T0 EQU 13 LF EQU 10 PUBLIC START SAMP SEGMEN ...… 查看全部问答> |
|
用示波器测试UART0的管脚,无波形。UART0和MII复用,故将MII的PINMUX屏蔽,而使用PINMUX3设置,经内核启动信息,查看UART0中断配置正常,并通过ehco \"test\">/dev/ttyS0,然后输入cat /proc/tty/driver/serial,发现TX发送数据增加,但无法测试到 ...… 查看全部问答> |
|
2012年IIC展于2月23日至25日在深圳会展中心举办,这是电子元器件原厂代理商和电子工程师的盛事,也是电子行业的风向标事件。阿牛哥在IIC展会第一天参加TriQuint新产品会议,TriQuint将分别针对移动设备的前端射频解决方案和针对基站集成的最新研发 ...… 查看全部问答> |
|
请求各位给我一个简单点的CPLD开发板原理图,我想学硬件电路和CPLD最小系统,请各位给我发到sxfyzhengtao@sina.com 谢谢各位了!… 查看全部问答> |




