历史上的今天
今天是:2025年07月31日(星期四)
2019年07月31日 | STM32CubeMX开发stm32f103rbt6 JLINK(一)
2019-07-31 来源:eefocus
1、新建工程

2、选择芯片

3、管脚配置

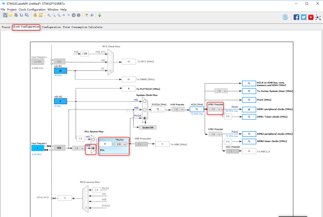
4、时钟配置

5、工程生成配置

6、生成工程

7、打开软件工程

8、Keil 下载设置




9、下载

注意:安装好Jlink驱动

常见问题:
1、如图

解决:硬件问题,检查接线,电源以及BOOT0,BOOT1
2、JLINK不识别CPU

原因1、检查是否禁用了SWD:stm32f1xx_hal_msp.c---->void HAL_MspInit(void)
__HAL_AFIO_REMAP_SWJ_DISABLE();
短接复位电容(C7),在断开短接同时点击下载

原因2、修改stm32f10x.h文件中 HSE_STARTUP_TIMEOUT 的值,默认的0x0500改大一点,我直接改为0xffff,测试可以通过。
原因3、检查晶振是否起振,排查硬件原因
3、使用盗版Jlink

导致Keil自动关闭
解决下载http://download.csdn.net/download/white_loong/10135560
将文件解压,找到Keil安装目录,替换..KeilARMSegger即可
史海拾趣
|
Synopsys Star-HSpice v2006 03 SP1 1CD(电路仿真软件) Synopsys Star-HSpice v2006 03 SP1 1CD(电路仿真软件) Synopsys.Star-Rcxt vB-2008.12 SP2 Linux 1CD Synopsys.Star-Rcxt vB-2008.12 SP2 LinuxAMD64 1CD synopsys vera vZ-2006.12 Linux 1CD Synopsys Vera v6.3.10 for linux & solaris 1C ...… 查看全部问答> |
|
最近老师给了个课题,让我对单片机的存储容量进行扩展,东西是自己可以弄出来,可是到了写报告的时候就犯难了,还要写什么扩展的意义和这方面的发展趋势,我对这个方面了解不深,没法用较好的语言来组织,希望听听各位哥哥姐姐的看法,还望大家不吝 ...… 查看全部问答> |
|
用vs2005(C++)开发wince5.0程序,如何操作sqlce 用vs2005(C++)开发wince程序,如何操作sqlce?不使用CF。在网上找的资料,要么是用evc和adoce,但是在vs2005下面编译不过;要么是用ado.net。如果谁有这方面的资料请给共享一下。… 查看全部问答> |
|
想找个兼职,VC、单片机、arm嵌入式开发 作过基于microchip系列、msp430系列、S3C44B0、AT91RM9200、ST710等mcu的项目, 包括电力系统监控、税控等行业. 可承担四层板电路设计,底层嵌入式程序设计及上位机配套程序编写。… 查看全部问答> |
|
请教:我在src/common/intr.c里定义一个全局变量来保存中断号,怎样才能在我自己的驱动里引用这个变量? 我要写一个键盘驱动, 首先在src/common/intr.c里定义了一个全局变量“volatile UINT32 g_keyIntIrq”用来记录发生中断的引脚; 怎样才能在我自己的驱动程序文件platform\\smdk2440a\\src\\drivers\\keybd\\kbdcommon\\S3c2440kbd.cpp里使用这个 ...… 查看全部问答> |
|
本帖最后由 paulhyde 于 2014-9-15 09:04 编辑 1.1任务设计并制作一个水位监测与控制装置,1.2 要求1. 基本要求(1)通过键盘可以设定B瓶里的液位(0-25cm内的任意值),并通过控制电磁阀(或类似于电磁阀的装置)使B瓶的液位达到设定值。(2)液 ...… 查看全部问答> |
|
我刚学习zigbee,整了一套装备,在做两个指示灯交替闪烁实验时,模块的指示灯根本就没有反应。 这个实验我是按照买的资料提示做的,程序也是人家编好的,只需我下载到模块即可,但当我Debug后PC上的程序好像在运行,但模块上根本就没有什么变化, ...… 查看全部问答> |
|
!!!stm8l152c6的Vref严重问题,Vref引脚向外漏电流! 我的一个项目从其他单片机平台移植到stm8l152c6,外接Vref基准为2.500v,当我把基准电压电路关闭后让单片机进入halt模式,测量待机功耗与st资料相差太远,多方查找竟然是Vref引脚向外漏电!同样的外围基准电路,在msp430、合泰单片机、松翰单片机一 ...… 查看全部问答> |




