历史上的今天
今天是:2025年07月31日(星期四)
2019年07月31日 | 用STM32Cube+Keil5对STM32F0编程之通过USART发送数据
2019-07-31 来源:eefocus
用STM32CubeMX建一个项目
项目设置(我的MCU是STM32F051)


设置Pinout。不使能操作系统;勾选 SYS/Debug Serial Wire(我要用SWD口烧录程序);USART2/Mode 选择 Asynchronous(硬件设计 PA2和PA3 作为外接串口);设置Pinout。不使能操作系统;勾选 SYS/Debug Serial Wire(我要用SWD口烧录程序);USART2/Mode 选择 Asynchronous(硬件设计 PA2和PA3 作为外接串口);

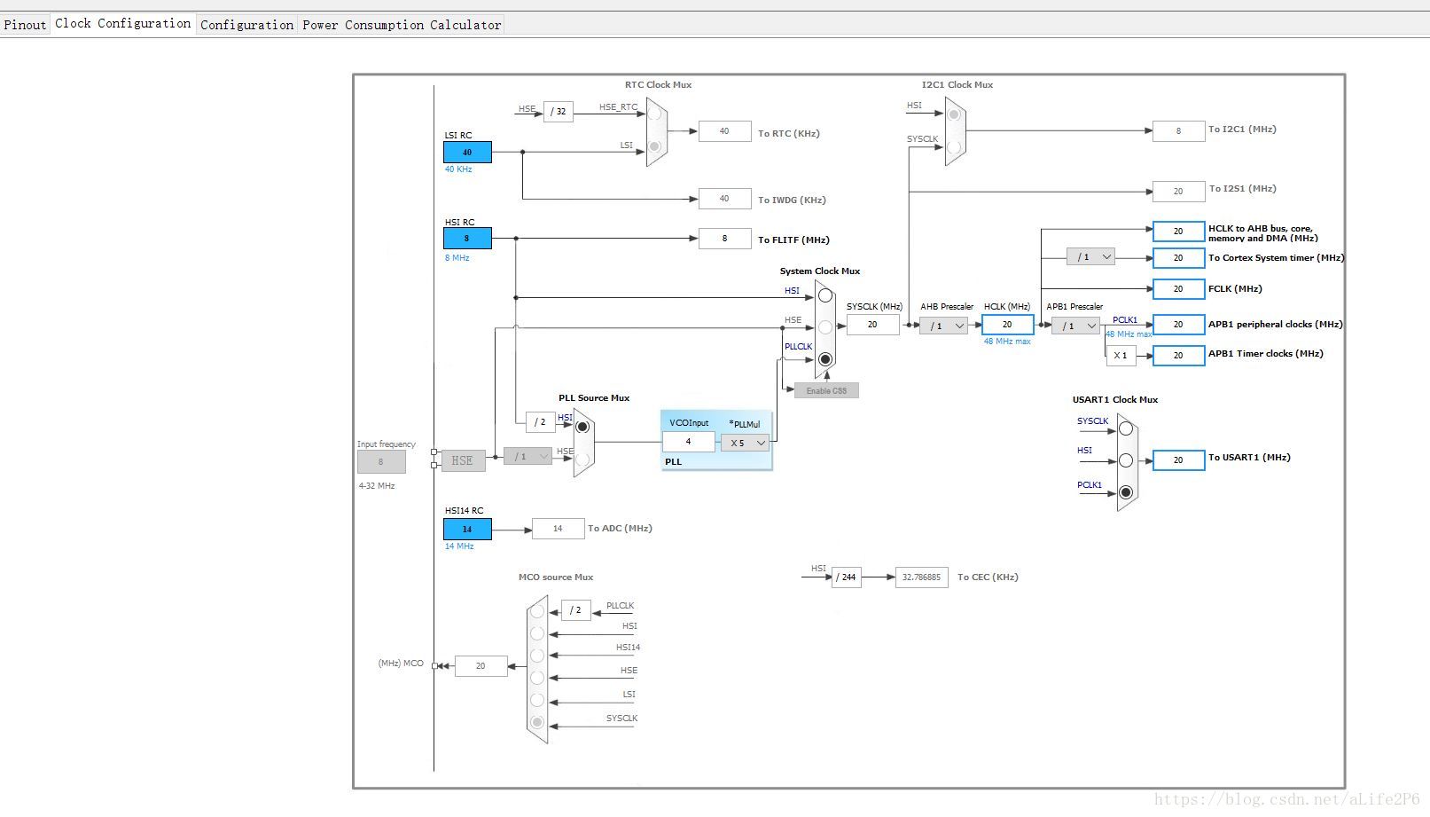
3. 时钟设置。选择内部时钟 HSI 和 LSI(硬件没有设计外部振荡器);HCLK 输入 20MHz(不为什么,最高48MHz,我想着留一半裕量吧,就随手输了一个)

4. 串口设置



5. 生成代码 Project/Generate,按 Open Project 直接用 Keil5 打开项目。

用 Kile5 编辑代码
在 usart.c 重定向 printf 函数

在main()中增加输出字符串的命令

Project/Build Target

Flash/Download

运行效果(PC机接收到的字符)
史海拾趣
|
前面介绍了SJA1000独立的CAN控制器的工作原理和电路本文将介绍SJA1000独立的CAN控制器应用指南以变可以更好的运用SJA1000… 查看全部问答> |
|
你听过能预言祸吉的咒语吗?虽然这是回到在古希腊时代才能听得到,它似乎在当今的整个美国,包括IT领域内的众多企业在内仍然存在并且十分盛行。 卡珊德拉,这位古希腊美女,被深爱她的阿波罗赋予了预知未来的禀赋。但当卡珊德拉拒绝他的时 ...… 查看全部问答> |
|
运行程序的时候提示不支持我选择的芯片,怎么办? 错误原文:Current licence file does not support the EP2C35F672C6 device 谢谢各位大哥了!… 查看全部问答> |
|
为什么基于cepc和geode定制的系统,一个可以跳转,一个停在jumping..上 Debug Serial Init SysInit: GDTBase=80ad70e8 IDTBase=80b28ec0 KData=80b49800 Windows CE Kernel for i486 Built on Jun 24 2004 at 18:23:42 g_pPageDir = 80b4a000 Init ...… 查看全部问答> |
|
各位前辈:我现在有个问题想请教,我在开发键盘的时候(sumsang2413),用的是eint,在intr.c里需要一个变量保存g_pPortRegs->EINTMASK。但是在S3c2413kbd.cpp定义,在intr.c中加extern但不能访问此变量,或者在S3c2413kbd.cpp中定义,intr.c中也不 ...… 查看全部问答> |
|
开发msp430f2132 用LSD-FET430UIF 2线下载老是说找不到设备,接法与利尔达仿真机提供的接法相近。就是8脚未接。是这原因吗? 谢谢帮助… 查看全部问答> |
|
TI Sitara AM335x系统之转载别人的关于uCosII在AM1808上的移植 这篇文章转载来自德州仪器在线社区写的很好希望对大家有用 uCosII在AM1808上的移植准备用AM1808做一个轻量级的应用,就想到了uCOS-II操作系统,之前使用过该操作系统都是利用别人移植好的工程,顶多就是做一些简单的修改,这次觉得uCOS-II自己 ...… 查看全部问答> |




