历史上的今天
今天是:2024年12月03日(星期二)
2020年12月03日 | ADAS仍为汽车重中之重,高速响应和高效率缺一不可
2020-12-03 来源:eefocus
市场研究机构 Research And Markets 发布的报告预测,到 2025 年,全球高级驾驶员辅助系统(ADAS)市场规模将达到 670 亿美元。在自动驾驶离我们仍然很远的今天,自动停车、自动紧急制动、自适应巡航控制等曾经专供豪华车使用的功能已在主流汽车上得到了扩展应用。
随着新车型越来越智能——学习、连网、通信、监控、决策、娱乐及辅助驾驶等——车辆的复杂性和处理海量数据的能力也在急剧提升,这也对为车载电子组件提供电力的电源提出了更高的要求——既要高速响应,又要高效率。
1. 四个轮子上的计算机更需要安全
今天的汽车已成为四个轮子上具有极强感知能力的计算机。现在最好的汽车感知系统已经远远超过人类感知,能够时时刻刻不间断监控周围环境,这是人类驾驶员做不到的。后者经常会疲劳、分心、注意力不集中,感知系统则不会有这样的问题。所以未来的自动驾驶很可能会比人类驾驶更安全,因为感知系统越来越丰富,越来越全面,而且越来越强大。
汽车设计的大规模变革得益于半导体技术的应用,更多的创新技术方案正在支持汽车行业的转型。相比 20 年前,购车大众的愿望和决策标准几乎与车辆本身一样发生了变化。回想一下,千禧之交,消费者主要对汽车性能、发动机马力及品牌感兴趣。如今,信息娱乐和联网、排放水平、安全性和质量已成为决策标准的重中之重。
特别是安全性,一直是消费者的考虑因素。现代汽车配备各种传感器来监视车辆运行的方方面面,而 20 年前的主要传感器仅监视车轮的旋转。如今,即使是入门级车型,也包含上百个传感器。
半导体在车辆中的重要性不言而喻,车辆创新有五分之四与电子相关,都依赖某种形式的半导体器件。据美国汽车工程学会(SAE)统计,二级 EV 约有 580 美元用在图像传感器、雷达传感器、分立开关器件、电源模块和照明。随着激光雷达(LiDAR)及传感器融合、宽禁带(WBG)器件和激光照明技术的引入,预计 4 级 EV 中将增加两倍至 1760 美元。
2. 挑战随之而来
随着汽车事故预防措施和自动驾驶技术的进步,支持高水平汽车安全完整性水平(ASIL)的 ADAS 的重要性日益增加。未来自动驾驶需要车载控制系统代替人工驾驶的四个要素是:用耳朵和眼睛“认知”, 用大脑“预测”和“判断”,通过方向盘和加速器“操作”。为了实现驾驶安全,需要精确的感测、及时的控制和快速的显示成像。
为了使系统达到安全要求,还必须监测内部操作条件,并注意因系统故障而导致的任何功能缺失。为了实现这一点,车载摄像头和传感器的数量不断增加,以监控任何内外部情况;信息娱乐系统需要多功能来通知和显示这些情况。随着监控每个单元工作状态的电子电路的增加,系统变得越来越复杂,单元和系统的设计也投入了更多的时间。
此外,虽然汽车的电子化进程在不断提速,但汽车电池和发电机能够提供的电力有限,因此对降低功耗的要求越来越高。另外,电池和发电机输出的电压存在较大波动,而负责控制供电的一次 DC-DC 电源 IC 却一直难以做到既保证稳定工作的高速响应,同时又实现有助于节能的高功率转换效率。
具体问题包括:·电池电压波动引发过冲,当从输入电压低于输出设置电压的状态恢复到波动前电压时,会发生输出电压过冲问题,尖峰脉冲可能导致电路元器件失效,影响稳定工作;·传统技术必须在高速响应和高效率之间进行取舍,为了确保高速响应性能,需要较大的驱动电流,轻负载时的高速响应很难同时兼顾高效率。上面提到的一次电源(Primary power supply)是指电源中负责第 1 级转换的 DC-DC 级,在其之后的第 2 级转换称为“二次(Secondary)”。而 DC-DC 转换器属于电源 IC 或模块的一种,具有将直流电压转换为直流电压的功能。它也称为“开关稳压器”,通过开关来产生输出电压。DC-DC 主要包括用来降低电压的“降压型”和用来提升电压的“升压型”两种类型。
3. 新的控制方式两者兼得
为了解决上述难题,ROHM 开发出 12 个型号车载一次 DC-DC 转换器 BD9P 系列产品。新产品支持汽车电子产品可靠性标准 AEC-Q100,在严苛的车载环境中也可确保高可靠性。新产品包括输出电压 3.3V、5.0V 及可调型系列产品,可支持广泛的电路类型。其应用包括:ADAS 的传感器、摄像头和雷达;汽车信息娱乐系统、仪表盘和 BCM(车身控制模块)等;以及汽车中要求小型、高效和高可靠性的应用。
首先,有助于进一步降低功耗:为了确保高速响应性能,采用以往技术的电源 IC 需要较大的驱动电流,轻负载时很难兼顾高速响应和高效率。新产品采用 ROHM 自有的电源技术 Nano Pulse ControlTM 的新型控制方式,用低于普通产品的驱动电流即可充分实现高速响应,同时具备原本存在矛盾关系的高速响应和高效率优势,不仅在高负载时功率转换效率高达 92%(输出电流 1A 时),在轻负载时的功率转换效率也达到 85%(1mA 时),从轻负载到高负载都实现了非常出色的高效率,因此无论是引擎停止时还是行驶时,都非常有助于降低应用产品的功耗。

高转换效率进一步降低功耗 其次,电池电压波动时也不会过冲:BD9P 系列可在电池的输入电压波动时稳定工作,与普通产品相比,能够将电压波动时的输出过冲抑制在 1/10 以内,因此不再需要添加以往作为过冲对策所必需的输出电容器。

消除过冲可确保稳定工作 不仅如此,新产品与连接在它后端的二次 DC-DC 转换器 BD9S 系列相结合,还可组成高效且高速的车载电源电路。这些方案已经推出了参考设计,通过灵活使用参考板、各种工具及免费的在线仿真工具 ROHM Solution Simulator,还可以实施接近实际使用的仿真,并大大减少应用产品的设计工作量,获得了各车载产品制造商的高度好评。
第三,实现高降压比和稳定工作:新产品采用 ROHM 自有的超高速脉冲控制技术 Nano Pulse ControlTM,实现了非常高降压比、可高效率且稳定工作的 DC-DC 转换器。器件始终在不干扰 AM 广播频段(最大 1.84MHz)的 2.2MHz 工作,对于最大 40V 的高电压输入,还实现了由后端元器件驱动的 3.3V-5.0V 级稳定输出。此外,产品还内置了展频功能,降低了噪声峰值,因此非常适用于对辐射噪声要求尤为严格的车载应用。
第四,缩短配套产品开发工时:ROHM 的参考设计和 ROHM Solution Simulator 有助于大大减少在电路设计、电路板设计、降噪设计、热设计、仿真等各阶段的设计工时。
Nano Pulse ControlTM 是在 ROHM 的垂直统合型生产体制下,凝聚“电路设计”、“布局”、“工艺”三大先进模拟技术而实现的超高速脉冲控制技术。该技术仅用一颗电源 IC 即可实现以往必须由两颗以上电源 IC 构成的从高电压到低电压的电压转换,非常有助于 12V 级电源系统(燃油车和 xEV 等)和 48V 级电源系统(轻度混合动力汽车等)驱动的产品实现小型化和系统简化。 参考设计解决什么问题?随着车载单元数量的增加和所需功能的增加,ADAS/ 信息娱乐外围单元的电路设计也越来越复杂,有四个方面的问题需要解决:
第一,因为摄像头的数量、传感器单元和安装的电子元件增加,导致电源轨越来越复杂,必须考虑成本、尺寸和特性的最佳组合;第二,因为行驶里程是不能牺牲的,必须有一个高效的供电系统;第三,因为汽车单元必须遵守不同的噪声标准(例如 CISPR25 Class 5),且必须满足功能设计以外的许多设计元素,很难从单一产品来考虑解决问题;第四,为了提高作为一个单元或系统的安全功能,必须具有对电源轨进行监控、检测电子电路故障并将其传输到 CPU 的功能。
为了满足汽车 ADAS/ 信息娱乐应用要求,ROHM 开发了一个满足单元设计所需设计元素、符合 CISPR25 Class 5 的 8 轨电源树参考设计(REFRPT001-EVK-001)。它包括六项功能:·使用有 8 个电路的电源树,覆盖 ADAS 和信息娱乐应用所需的电源系统,更节省空间;·内置一次 DC-DC 转换器 IC(BD9P 系列),提供稳定电源,即使是在电池启动后;·内置二次 DC-DC 转换器 IC(BD9S 系列),实现业界领先的小型和高效;·内置电源监控 IC,具有自我诊断功能,可监控所有 8 个输出轨,有助于提高功能 ASIL 安全等级;·无共模滤波器,进行了系统级验证,包括标准电气特性试验、EMC 测试(符合 CISPR25 Class 5,无输入滤波器)、热性能测试(独立的高效 DC-DC 转换器分配热量);·车载 IC 和分立部件通过汽车 AEC-Q100 或 AEC-Q101 等级认证。包括新产品 BD9P 系列在内的参考设计涵盖 ADAS/ 信息娱乐功能所需的电源系统,不仅已完成标准的电气特性测试,还完成了 EMC 测试、热测试等。使用参考板还可以轻松进行实机确认。

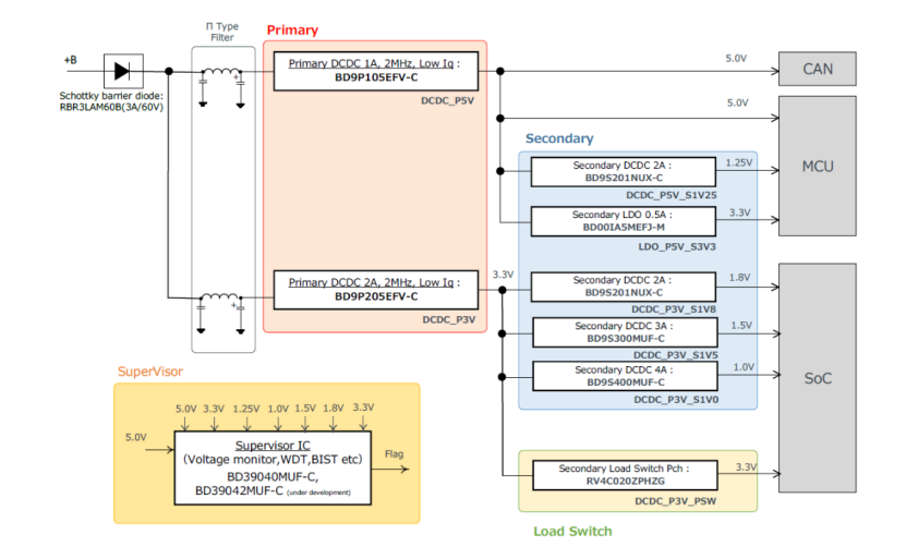
REFRPT001-EVK-001 参考板

参考板系统框图 该板的两个一次 DC-DC 转换器 IC(BD9P 系列)为 SoC、MCU 和 CAN 器件供电,每个器件有四路输出。我们来看看 EMC 测试结果,在整个电路板不带输入滤波器的情况下,EMC 辐射噪声(垂直天线)、辐射噪声(水平天线)和传导噪声均通过了 CISPR25 Class 5 测试。

垂直天线、水平天线的辐射噪声

传导噪声 怎样验证功率器件和驱动 IC?
近年来,增强安全功能、自动驾驶、更大程度电气化及提高燃油效率的技术创新增加了对提供更高功能小型电气部件的需求,同时,应用的数字化正在扩大电子电路的数量和作用,导致在电路设计上花费了大量工时,包括应用开发期间的元件选择,以及电路板的设计和评估。
怎么解决呢?越来越明显的趋势是在电子电路设计中使用仿真技术。通过在电路板原型化之前使用仿真验证操作,可以提前发现问题,并显著减少从电路板原型到评估的工时。
在实际车辆设计过程中,不仅要用到电子电路,而且要进行各种类型的仿真。尽管电子电路的功率越来越大,但小型化(可能导致发热问题)必不可少,特别是在汽车中。此外,在执行开关操作的拓扑中,可能会发生相互的电磁干扰,从而导致故障。
例如,在应用电路中,由于更快的 CPU 速度而导致的负载电流上升以及因小型化而产生的过多热量等问题时有发生。事实上,这是影响产品寿命最重要的因素之一。此外,一旦出现发热问题,返工所需的程序和工时数量可能会变得非常庞大,包括重新选择组件和修改电路板布局,以及修改散热设计等所有工作。
因此,为解决发热和 EMC 噪声问题,通过仿真来验证设计有效性的流程已经成为常态。为了在车辆设计过程中模拟这些因素,器件制造商有义务为器件提供仿真模型。当然,对于成品,可能还需要评估和验证支持,这不仅需要测量电气特性,还需要热和 EMC 仿真。
作为一家半导体制造商,ROHM 提供了一系列有助于解决各种用户开发流程问题的解决方案,包括通过模拟及验证两种发热现象的热设计支持,忠实再现产品电气特性的 SPICE 模型,以及使用流体分析的耗散结果。

ROHM 设计和验证支持工具 ROHM 提供的预先避免散热问题的模型允许用户进行散热模拟,还能够对基板和散热片进行建模,并根据用户需求提供改进建议及热设计方面的专业知识。

散热模拟 此外,ROHM 还制定了能够在评估板上同时测量发热和 EMC 的环境,特别是可以在用户的实际板上进行这些测量,以确保支持用户所评估特性的再现性。
在热测量支持示例中,通过实际器件的模拟和热评估发现了更改电路板布局之前热分布的问题,改进电路板布局之后热阻优化了近 13%。

热测量支持示例 除了上述各种支持工具和环境外,ROHM 今年推出了一款突破性的网络模拟工具 ROHM Solution Simulator,它允许汽车等领域的系统和电路板设计人员对功率器件及驱动器和电源 IC 进行完整验证。

ROHM Solution Simulator 对于设计者来说,使用这个模拟器有以下好处:·可以省去选择元件、创建电路和配置仿真模型的麻烦,从而立即开始考虑技术层面的东西;·种类繁多的产品可供使用,从结合 SiC 功率器件和驱动 IC 的解决方案电路,到集成外围元件的电源 IC;·允许进行各种模拟,从初始开发(包括组件选择和单个器件验证)到系统级验证阶段;·执行模拟验证有助于发现电源电路中的故障点,并提供在订购电路板之前去掉有缺陷组件的机会,大大减少了应用开发的工作量。

基于 Web 的仿真工具验证解决方案电路 ROHM Solution Simulator 是使用西门子 Mentor 的模拟平台 SystemVisionTM Cloud(SVC)开发的。SVC 是由 Mentor 提供的基于云的软件服务(SaaS),允许用户执行最新的多域模拟。支持 web 浏览器访问,可以在 PC 机上随时随地进行分析。
此外,它可以导出和接管 ROHM Solution Simulator 模拟的电路,允许添加用户电路来执行接近实际情况的模拟。将系统导入 Mentor 的 PCB 板设计环境(Xpedition),实现从元件选择和电路设计到 PCB 板布局的无缝数据传输,从而最大限度地减少用户的工作量。
4. 自动驾驶来日方长
未来,更多车辆将采用包含图像、超声波、雷达和 LiDAR 的系统,通过传感器融合来提高安全相关的有效性、冗余性和鲁棒性,而互补技术将协同工作,以确保在所有环境条件下都能完美运行。
不过,自动驾驶汽车不会一夜之间到来。虽然汽车行业在自动驾驶方面已经取得了快速进展,但现实是,我们仍处于开发阶段。也许最早要到 2034 年,我们才能看到真正的自动驾驶汽车上路。所以,利用现有技术实现 ADAS 的高速响应和高效率乃是上策!
史海拾趣
|
将RVDS中的工程移植到RealView MDK说明文档 请点击链接:http://arm.embedinfo.com/BBS/dispbbs.asp?boardid=3&Id=219… 查看全部问答> |
|
首次发帖---国内最详细的linux基础教程(不过是第一版)---网域时代的教程 确实详细,只是版本有点老,贡献一下,供参考。 点击此处下载 或粘帖:http://download.eeworld.net/source/2251570… 查看全部问答> |
|
2410 内部 1 ram起始地址被映射到哪里?容量有多大? 2 rom起始地址被映射到哪里?容量有多大? 2410 启动方式: 3 2410外启动时,第一条指令时在哪里执行的? & ...… 查看全部问答> |
|
大家好! 我们要开发一个sim卡的读卡器 gsm协议中提到了dialling number的概念,但是并没有明确提出通讯录是如何存储的, 请教大家dialling number和通讯录之间是什么关系?是不是通过读取dialling number就 可以读取通讯录了? 谢谢! … 查看全部问答> |
|
基于DS18B20和四位LED的温度自动控制系统 1:采用DS18B20采集温度,精度在0.1度。 2:采用89S52芯片。 3:采用四位共阳LED数码显示,亮度高。 4:可以设定控制温度,达到设定值继电器A工作,低于设定值继电器A断开。 5:超温报警,超过设定温 ...… 查看全部问答> |




