历史上的今天
今天是:2024年12月10日(星期二)
2021年12月10日 | 【STM32】ST-LINK下载器下载后需复位,程序才运行的问题
2021-12-10 来源:eefocus
编辑器:Keil MDK
下载器:ST-LINK
详细问题
stm32程序下载后不运行,需要按下复位键程序才能运行的问题。
Keil上将写好的代码编译通过后(0 Errors,0 Warings),点击快捷工具栏中Download快捷键,通过
ST-LINK下载器下载至STM32单片机中,本来是想LED能够Blink的,发现开发板上面什么反应都没有。
(这种问题对于大佬小菜一碟,而对于我这种菜鸡小白来说,就能让我困惑一阵子了 ^ _ ^)
可能原因
原因一:程序问题。(PS:我把程序检查了很多遍,并没有问题。)
原因二:没有复位。(PS:也是误打误撞,我随便按了板子上复位按键,发现程序跑起来了)
原因三:持续更新中…
解决方法
方法一:手动复位
待程序成功下载至板子后,手动按下板子上的复位按键,之后观察程序是否可以跑起来。
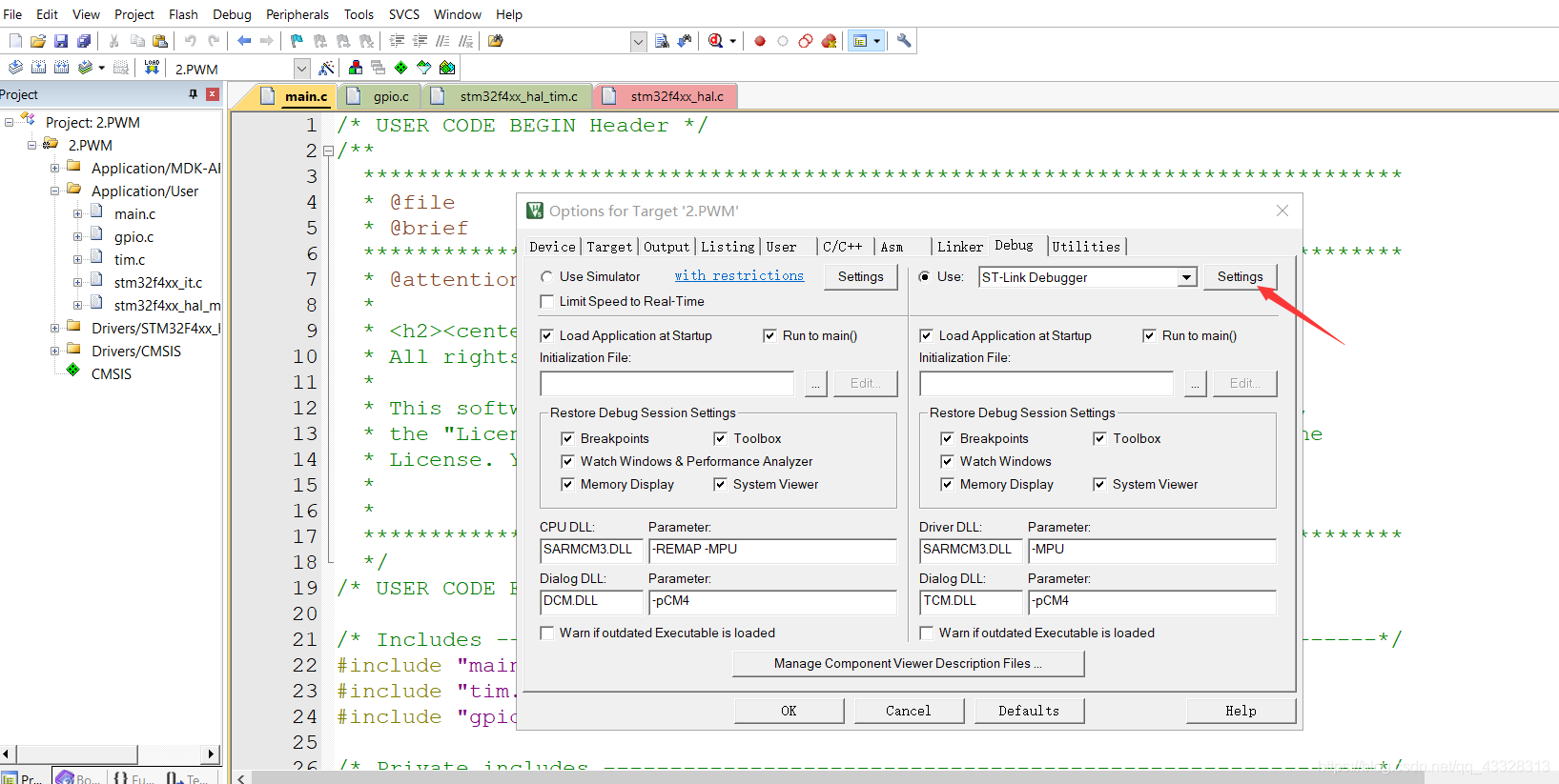
方法二:软件设置自动复位(推荐)
如果板子上没有手动复位按键,可以设置软件自动复位,当然这种方法也是我个人比较推荐的一种方法。具体操作见下图:






仿真器配置里面把第三个√给√上,之后就一直点右下方的OK就行了。
这回再把程序下载进去,就可以跑起来了。
总结
STM32系列单片机在使用仿真器下载时,需复位后程序才能跑起来,这个或许是STM32的特性吧,51单片机好像没有见过。
史海拾趣
|
ZwSetInformationFile删除文件的FileInformationClass值 我想监视文件的删除操作,Hook了ZwSetInformationFile,却发现,使用Shift+Delete删除文件的时候FileInformationClass值是FileDispositionInformation,但是使用Delete删除的时候,得不到FileInformationClass的值。不知道是什么原因,是不是Delete ...… 查看全部问答> |
|
现在我的WINCE环境下有日文的输入法,但是日文输入法中还有几种的输入法,比如直接英文输入,全角平假输入,半角平假输入等等. 我现在下当打开系统的软键盘时,输入法自动设置为半角平假输入状态.该如何设置呢? 我想通过调用\"keybd_event\"这个API,向 ...… 查看全部问答> |
|
一个自己写的AP,一个是EXE程序(只有EXE文件,对它没有任何通信接口),在自己写的AP里面怎么管理他们做到前后台来回切换? 一个自己写的AP,一个是EXE程序(只有EXE文件,对它没有任何通信接口),在自己写的AP里面怎么管理他们做到前后台来回切换?… 查看全部问答> |
|
以下的显示小程序在实验板上为什么总有拖尾,请大家帮忙看看.谢谢 #include #define uchar unsigned char uchar table[10]={0xf9,0xa4,0xb0,0x99}; char act[4]={0xfe,0xfd,0xfb,0xf7}; char disp[4]; void dl_ms(int t) {uchar j, i; for( ...… 查看全部问答> |
|
【重要新闻】意法半导体正式发布超低功耗的STM32L系列产品 STMicroelectronics Unveils STM32L Ultra-Low-Power ARM Cortex?-M3 based Microcontrollers for ‘Energy-Lite’ Applications Efficient STM32L series leverages ST’s 130nm low-power technology platform to deliver excellent 32-bit ...… 查看全部问答> |
|
最近在电路调试中遇到这样的问题。 系统描述: 采用FPGA中的DDS核产生频率为几百赫兹的正弦波信号 ,通过DA转换成模拟信号,最后由DSP控制AD采样。 出现的问题: AD采样得到的信号总是带有一个直流分量,波形 ...… 查看全部问答> |
|
大家好,我想问一下,有人了解数字型加速度计吗? 不知道数字型加速度计的灵敏度的单位从count/g或者g/digit转换成v/g该如何转换! 还有数字型的加速度计分辨率的单位如何从Bit转换成ug呢?… 查看全部问答> |
|
本帖最后由 dontium 于 2015-1-23 11:46 编辑 跳跃噪声的判定: 从时域上分析,跳跃噪声的时域型号是不符合高斯分布的,满足双模或多模分布,因此寻找非高斯分布是一种可以用来判定型号中是否有跳跃噪声的防范。 对时域噪声信号进行求导,可以看 ...… 查看全部问答> |




